Vehicle Spy: What's New in Version 3.9.3
Vehicle Spy 3 (Version 3.9.23) is Now Live!
Released February 13, 2026, this update includes over 190 closed issues, including bug fixes and major enhancements.
Key Highlights:
- neoVI FIRE 3 COMPUTE Support: Run Python, PyTorch, and TensorFlow Lite models directly on hardware for real-time analysis.
- Embedded DataSpy: Live signal streaming and visualization are now built directly into the interface.
- Prevent Data Drops: Increased communication buffer sizes specifically for the neoVI FIRE 3.
- Intuitive Data Retrieval: Log extractor now automatically detects devices and reads SD card collections for CoreMini programs.
- Advanced Protocol Stability: Enhanced support for 10BASE-T1S, gPTP (IEEE 802.1AS), and MACsec traffic visibility.
- Diagnostic Power: Automatic decoding for Service $31 (Routine Control) and real-time SOME/IP visibility.
- wBMS Explorer: Direct log parsing and support for the latest wireless battery management protocols
CAN Fuzzing: Many cybersecurity trainees get their first exposure to Vehicle Spy by creating some function block scripts to fuzz on CAN or otherwise brute-force potential diagnostic requests. Vehicle Spy Enterprise Plus introduces a full-feature CAN fuzzing tool, implemented to perform OEM-level pen test/vuln testing functions using easy to use interface. Watch our video to learn more https://youtu.be/lm57Y0TyJYE
Remote Vehicle ECU Flashing: Using the new ECU Flash setup view in Vehicle Spy, allows you to quickly create scripts for flashing ECUs without writing millions of lines of code. Watch our video to learn how to use ECU Flashing in Vehicle Spy https://youtu.be/xNQppkWRGD0
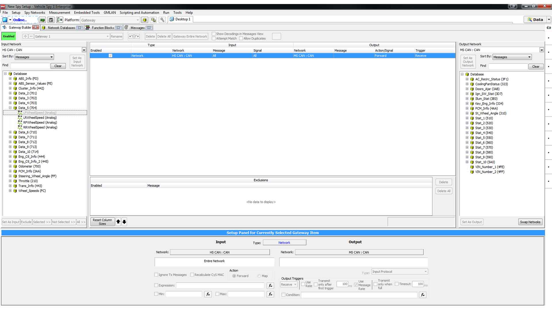
Automotive Gateway Builder: Adapting older tools to newer networks? Creating cybersecurity tests? Or you simply want to adapt an old component to your new bench, many of us can use a “gateway” that we can create and modify easily with no need to script or program. The Gateway Builder is your new best friend. You can now simply use drag-and-drop with simple menus to create a powerful gateway with HIL-like performance. You can create Gateway such as; CAN to CAN, CAN to LIN, CAN to CAN F, and more. Watch our video to learn more https://youtu.be/4g3vjKfUGKw
Control Your Instrument with Vehicle Spy: Use Vehicle Spy to control your rackmount and benchtop lab equipment, in conjunction with your vehicle network testing. The Instrument Control feature gives you the ability to do even more within Vehicle Spy and merge with your existing tests. Use SCPI to control scientific instruments while the Device Under Test (DUT) is being exercised and messages read via CAN/LIN/Ethernet. https://www.youtube.com/watch?v=ub_X8vMxMUU
Datalogging of Autonomous Vehicles and Benches up to 12+TB: The RAD-Gigalog allows you to record Gigabits/sec data streams with up to 6 Terabytes of history. This means video or radar streams can be recorded for hours, while traditional high-bandwidth CAN/CAN FD networks can be captured and preserved for years! Watch our webinar to learn more https://www.youtube.com/watch?v=EglB_kNinog
Isolated Analog, Digital, or Temperature Interfaces to USB and CAN: The RAD-IO2 series is a family of ruggedized products that provide an isolated analog, digital or temperature interface to a PC via the PC’s USB port. These tools can also be paired with Intrepid products that include a USB port such as neoVI ION, neoVI FIRE 2, RAD-Galaxy, and RAD-Gigalog. In addition, the RAD-IO2-CANHUB can power and convert the native UART signal to CAN or CAN FD for use in any CAN device.
100BASE-T1 Dual Media Converter for Automotive Ethernet: The RAD-Moon Duo is a Dual media converter for connecting to two port of 100BASE-T1 physical layer to two port of a 4-wire 10/100 Ethernet (100BaseTX). With its low cost, compact size and high performance, the RAD-Moon Duo is ideal for monitoring, analysis, diagnostics and other applications in an Automotive Ethernet environment.
Low-Cost Embedded ECU with CAN FD and Digital Input/Output: The neoECU 12 includes two CAN / CAN FD channels, LIN, analog In, PWM outputs and digital I/O. The node runs the Vehicle Spy CoreMini engine for easy setup. Watch our neoECU 12 Guided Tour https://youtu.be/zS3mzyWZkK8
Automotive Ethernet Switch (100BASE-T1 and 1000BASE-T1): Support for the NXP based RAD-Pluto Automotive Ethernet Switch for 100BASE-T1 and Marvell based RAD-Jupiter Automotive Ethernet Switch for 100/1000BASE-T1 networks.
100/1000BASE-T1 Media Converter for Automotive Ethernet: Intrepid’s RAD-Moon 2 is the most advanced Ethernet Media Converter for Automotive Ethernet applications. Using the RAD-Moon 2, you can convert from 100BASE-T1 Ethernet to 100BASE-TX or 1000BASE-T1 to 1000BASE-TX.
Open Platform OBD Interface for Automotive Enterprise IoT: The neoOBD2 family of products provides a full hardware and software tool set you can use to build and deploy vehicle network IoT adapter that is customized to your exact requirements. Intrepid provides a unique model that spans the life cycle of an automotive IoT product from the initial software protoyping development phase to the mass deployment maintenance phase.
Automotive Gateway Builder
Modifying messages between modules, routing messages from one CAN Network to another, or even building a new custom message from existing signals on either a CAN or LIN bus just got a lot easier. Using the new Gateway Builder in Vehicle Spy, you can now simply drag and drop one vehicle network to another network. Such as; CAN to CAN, CAN to LIN, CAN to CAN FD, etc.
Control Your Instruments with Vehicle Spy
Vehicle Spy adds “Instrument Control” to allow the control of scientific instruments while the Device Under Test (DUT) is being exercised and messages read via CAN/LIN/Ethernet. Also, The new Instrument Editor enables the user to add their instrument in Table View; it is similar to adding messages into Messages editor. You will only need to input the Key, Instrument Name, IP Address, and Port. Function Blocks allow you to create custom programs in Vehicle Spy to trigger on specific conditions in the vehicle data and automatically acquire additional real measurement voltages and currents.
Instruments are Power Supplies, Multimeters, Oscilloscopes, LCR Meters, Source Meters, Frequency Generators, Spectrum Analyzers, etc.
16 Times More CoreMini Space (1 MB)
32-bit CoreMini space for next generation of Intrepid products such as neoVI FIRE 2, ValueCAN 4 series, RAD-Galaxy and more. CoreMini Scripts allows you to run ECU simulation, Data Logging, Hardware acceleration, Gateways and more without a PC.
SOME/IP (Scalable service-Oriented middlewarE over IP) in Message View
Vehicle Spy now has SOME/IP protocol including Service Discovery supported in Message view through a new dissector. This easy view has configurable fields such as Service ID, Interface ID, Method ID, Message Type, Event Group, Source Port, Source IP Address, Destination Port, Destination IP Address, and Description for SOME/IP frames. Vehicle Spy C Code Interface and Function Blocks also has initial support for SOME/IP.
Support for Visual Studio 2019
The C Code Interface is a way to write C code that interacts with the communication protocols Vehicle Spy works with. The main advantage of using C code with Vehicle Spy as opposed to straight C code is that your code can access of the all the features of Vehicle Spy. Some examples of features you can access are message decoding, message reception, database decoding, display of signals and buffer capturing. The C Code Interface supports both event based and procedural step-by-step type C coding.
Redesigned Frame Dissector View
The new Frame Dissector can be now accessible outside of the details panel such as Message View, Expressions (Graphical Panel, Signal Plots, Function Bocks, etc.) and C Code Interface. We also added support for Wireshark Lua dissectors.
BitMaps Support for VividCAN
VividCAN can now support Bitmaps. 16 bitmaps per control and can change bitmap in real-time based on the CAN signal receives.
RAD-SuperMoon: 1000BASE-T1 Support
Using the new RAD-SuperMoon, you can convert from 100/1000BASE–T1 Automotive Ethernet to standard 10/100/1000 Ethernet. This is useful for connecting a PC to a 100/1000BASE–T1 host or switch. Learn More >
View RAD-IO2-TC and RAD-IO2-AIN Data in Vehicle Spy using neoVI Channel
The RAD-IO2 series is a family of ruggedized products that provide an isolated analog, digital or temperature interface to a PC via the PC’s USB port. These tools can also be paired with Intrepid products that include a USB port such as neoVI ION, neoVI FIRE 2, RAD-Galaxy, and RAD-Gigalog. In addition, the RAD-IO2-CANHUB can power and convert the native UART signal to CAN or CAN FD for use in any CAN device.Learn More >
Support for ValueCAN 4 Series
ValueCAN 4-1: An extremely low cost CAN only model for just $150. Features full-color LEDs, stand-alone mode, a sealed IP66 metal case USB Type-C option and pocket-sized unit ideal to take with you on the move. Learn More >
ValueCAN 4-2: Features two CAN FD channels, backward compatible with CAN 2.0. With 10 Mb/s CAN FD performance, software controlled CAN termination. Learn More >
ValueCAN 4-4: Four CAN FD channels in one cable, backward compatible with CAN 2.0. With 8 Mb/s data rates on both CAN FD channels. Options available in DB26, OBD2, and 4x DB9. Learn More >
ValueCAN 4-2 EL: Ultimate DoIP standard with one Ethernet, two CAN FD, one LIN channel. With 8 Mb/s data rates on both CAN FD channels. Options available in DB26, OBD2, and 4x DB9 cable. Learn More >










